NextGen Knowledge Center

SSL Manager

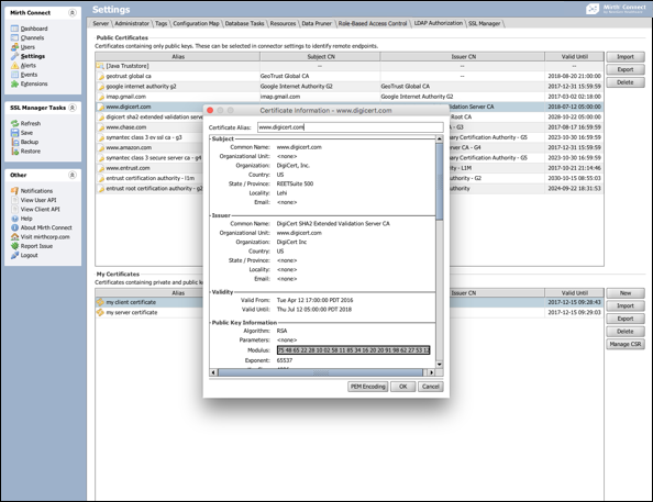
Use the SSL Manager to quickly enable and configure certificate-based SSL connectivity for socket-based connectors such as the HTTP Listener / Sender, Web Service Listener / Sender, and FTP Reader / Writer. The central settings view allows you to manage and store your certificates in one location. Trusted certificates and advanced SSL settings such as client (two-way) authentication and hostname verification can be applied on a per-connector basis. Contact Us if you have any questions.

Image of the SSL Manager extension configuration settings.

SSL Manager