Loading...
This destination connector connects to a SOAP endpoint via JAX-WS and invokes a defined operation. When configuring this connector you can automatically fetch the WSDL from the remote server, and all the services / endpoints / operations will be filled out and modifiable from drop-down menus. Automatic generation of a sample SOAP envelope is supported too. Custom headers and MTOM attachments can be added to each request as well.
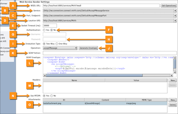
Supported property groups:
Item | Name | Default Value | Description |
---|---|---|---|
A | WSDL URL | The URL to the WSDL describing the web service and available operations. Select Get Operations after entering the WSDL to automatically fill out the Service, Port, Location URI, and available Operations. | |
B | Service | The service name for the WSDL defined above. This field is filled in automatically when the Get Operations button is selected and does not usually need to be changed, unless multiple services are defined in the WSDL. | |
C | Port / Endpoint | The port / endpoint name for the service defined above. This field is filled in automatically when the Get Operations button is selected and does not usually need to be changed, unless multiple endpoints are defined for the currently selected service in the WSDL. | |
D | Location URI | The dispatch location for the port / endpoint defined above. This field is filled in automatically when the Get Operations button is selected and does not usually need to be changed. If left blank, the default URI defined in the WSDL will be used. | |
E | Socket Timeout (ms) | 30000 | Sets the connection and socket timeout (SO_TIMEOUT) in milliseconds to be used when invoking the web service. A timeout value of zero is interpreted as an infinite timeout. |
F | Authentication | No | Turning on authentication uses a username and password to get the WSDL, if necessary, and uses the username and password binding provider properties when calling the web service. |
G | Username | The username used to get the WSDL and call the web service. | |
H | Password | The password used to get the WSDL and call the web service. | |
I | Invocation Type | Two-Way | Determines how to invoke the operation selected below.
|
J | Operation | The web service operation to be called. This is used to generate the envelope along with the Generate Envelope button. | |
K | SOAP Action | The SOAPAction HTTP request header field can be used to indicate the intent of the SOAP HTTP request. This field is optional for most web services, and may be auto-populated when you select an operation. | |
L | SOAP Envelope | The actual SOAP envelope to send to the remote web service. Use the Generate Envelope button above to generate a sample skeleton XML document that you can then fill out using Velocity Variable Replacement. For more complex schemas, this button may produce an incomplete SOAP envelope. Please refer to your vendors to ensure you're sending the correct SOAP envelopes in your outgoing messages. | |
M | Headers |
When using the User Table option above, entries in this table will be added to the request as HTTP headers. Multiple headers with the same name are supported. | |
N | Use MTOM | No | Enables MTOM on the SOAP Binding. If enabled, attachments can be added to the table below and referenced from within the envelope. |
O | Attachments |
When using the Use Table option above, entries in this table will be added as MTOM attachments along with the request. The following columns are configurable:
|