Loading...
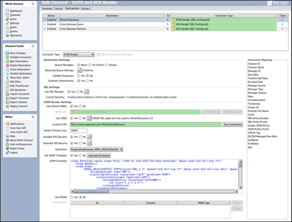
The Interoperability Connector Suite extension provides listener and sender connectors that can help kickstart your eHealth Exchange onboarding and integration.
This extension provides listener and sender connectors that can help kickstart your eHealth Exchange onboarding and integration. The following protocols and operations are supported:
The connectors accept SOAP XML from external systems, and convert it to JSON for transforming within a channel. They also support automatic generation and validation of NHIN (eHealth Exchange) compliant WS-Security/SAML. In addition, this extension includes a new UDDI Provider resource which automatically downloads and syncs business endpoint information from a remote UDDI provider.