Loading...
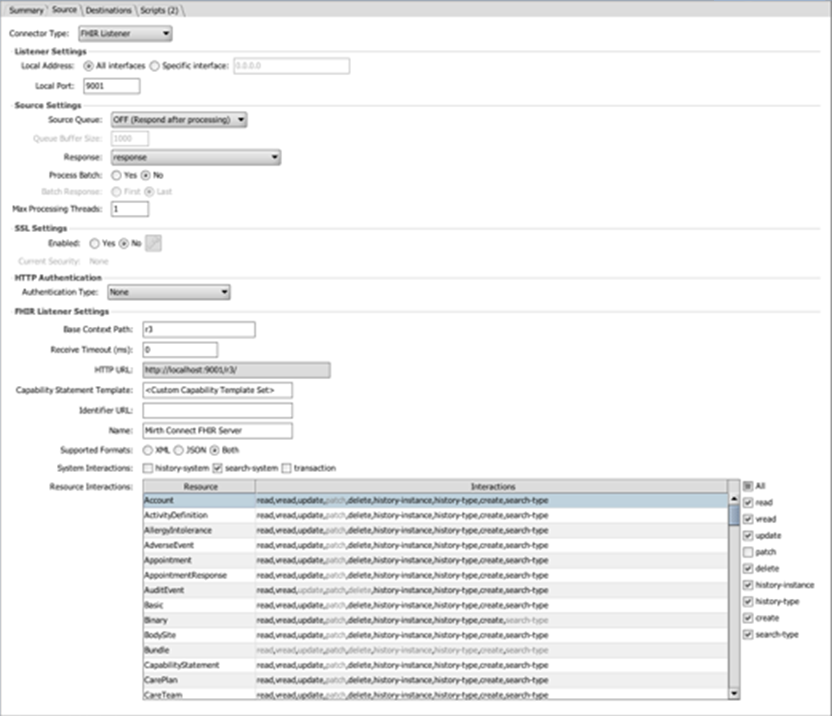
This extension provides FHIR Listener and FHIR Sender connectors, a new FHIR data type, a FHIR Resource Builder available as both a transformer step and code template type, and some helper/utility classes for working with responses.
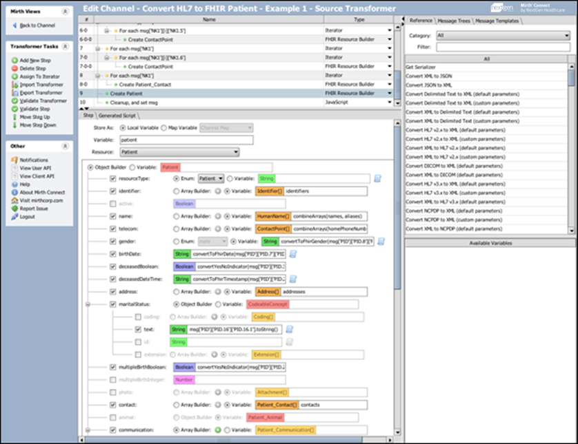
Fast Healthcare Interoperability Resources (FHIR) is a new set of HL7 healthcare standards. Its main focus is on the ease of implementation, based on RESTful HTTP using XML or JSON. Components called "resources" are used to store and exchange data between systems. The resources are XML or JSON documents following a standard definition, and include the actual resource data (like patient demographics), metadata, tags, and a human-readable description. However, they are also fully extensible, meaning that additional implementation-specific data elements can be added if needed.
This extension provides FHIR Listener and FHIR Sender connectors, a new FHIR data type, a FHIR Resource Builder available as both a transformer step and code template type, and some helper/utility classes for working with responses. For more information, view the FHIR user guide on the public wiki: https://www.mirthcorp.com/community/wiki/display/mirth/FHIR+Connector+Extension+(3.6)