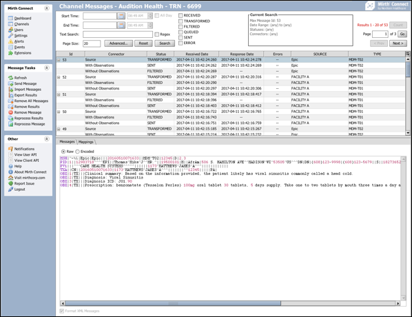
The Message Browser allows you to view and search historical and actively processing messages for your channels. It also has options for importing, exporting, removing, and reprocessing messages.
Search Messages The Message Browser supports a wide range of searches, from a general search using a few filters, to finely grained searches using many filters.