Loading...
Supported property groups:
Item | Name | Default Value | Description |
---|---|---|---|
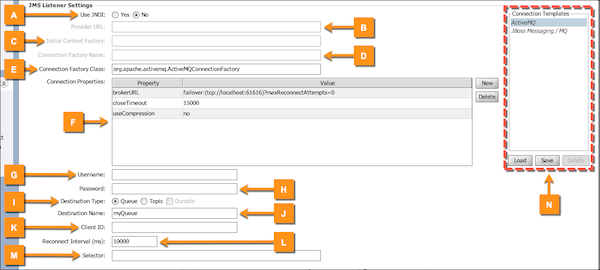
A | Use JNDI | No | Select Yes to use JNDI to look up a connection factory to connect to the queue or topic. Select No to specify a connection factory class without using JNDI. |
B | Provider URL | If using JNDI, enter the URL of the JNDI provider here. | |
C | Initial Context Factory | If using JNDI, enter the fully-qualified Java class name of the JNDI Initial Context Factory class here. | |
D | Connection Factory Name | If using JNDI, enter the JNDI name of the connection factory here. | |
E | Connection Factory Class | If using the generic JMS provider and not using JNDI, enter the fully-qualified Java class name of the JMS connection factory here. | |
F | Connection Properties | This table allows you to enter custom connection factory settings. The Property column is the key, while the Value column is the actual value for the setting. The specific properties used here will vary depending on what connection factory class / provider you are using. | |
G | Username | The username for accessing the queue or topic. | |
H | Password | The password for accessing the queue or topic. | |
I | Destination Type | Queue | Specify whether the destination is a queue or topic. When connecting to a topic, you can check the Durable checkbox so that all messages published to the topic will be read, regardless of whether or not a connection to the broker is active. If unchecked, only messages published while a connection is active will be read. |
J | Destination Name | The name of the queue or topic. | |
K | Client ID | The JMS client ID to use when connecting to the JMS broker. | |
L | Reconnect Interval (ms) | 10000 | The number of milliseconds between reconnect attempts in the case that a connection error occurs. |
M | Selector | Enter a selector expression to select specific messages from the queue/topic. Leave blank to read all messages. | |
N | Connection Templates | This section allows you to save the current state of your JMS Listener properties into a template, which may then be restored later if you make changes, or may also be applied to other JMS Listener connectors. For additional information, see JMS Connection Templates. |