Loading...
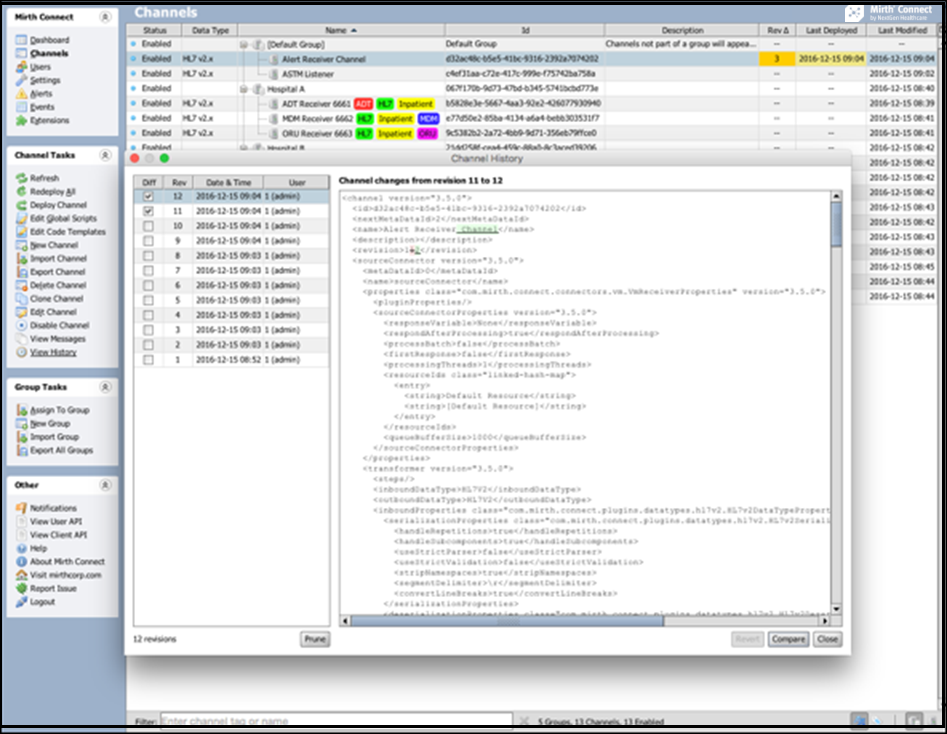
You can get configuration management for all of your critical channels using the Channel History plug-in. You can view and compare past revisions of channel configurations and identify the user making changes. You can also revert to a past revision from the embedded viewer. Contact Us if you have any questions.